Synchronization Policies

Last modified 26 Oct 2021 10:24 +02:00

Complex synchronization policy is composed from three somehow distinct parts:

  • Inbound phase of synchronization policy processing controls how information gets into midPoint. I.e. it controls the flow from accounts to user.

  • User policy phase of synchronization policy processing controls the content of user objects. It can be used to fill out missing user properties, enforce specific values, react to property change e.g. by automatically assigning roles, etc.

  • Outbound phase of synchronization policy processing controls how information gets out of midPoint. I.e. it controls the flow from user to accounts.

The composition of the three parts is illustrated in the following diagram.

synchronization user phases

The most significant part of each phase is application of mappings. The input and output of applied mappings is different for each phase. Following table provides the summary.

Phase Mapping source Mapping target

Inbound

Account (shadow)

User

User Policy

User

User

Outbound

User

Account (shadow)

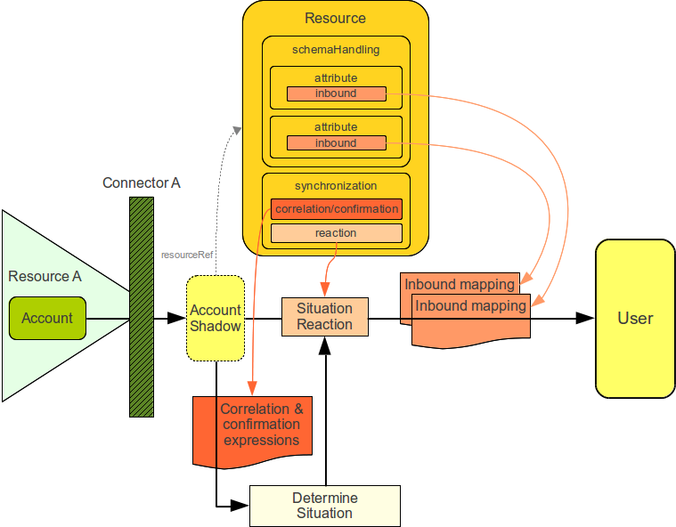
The application of mappings and also other activities taken during the phases are illustrated in a simplified form in the following diagram.

synchronization phases detail

Following sections contain detailed description of each individual phase.

Inbound Phase

synchronization phase inbound

User Policy Phase

synchronization phase user

Outbound Phase

synchronization phase outbound
Was this page helpful?
YES NO
Thanks for your feedback