Troubleshooting

Last modified 15 Oct 2024 15:24 +02:00
The problem is not that there are problems. The problem is expecting otherwise and thinking that having problems is a problem.
— Theodore Rubin

MidPoint is a big and comprehensive system. Generally speaking, identity governance systems tend to be big and complex. They have a lot of things to do. There is a lot of data mapping, synchronization, policies, access control models, expressions and all such stuff. While each individual mechanism in itself is relatively simple, the combination of those mechanisms often creates something that would put the famous labyrinth of Knossos to shame. Especially junior engineers tend to create configurations that are unnecessarily complex. Those configurations may work for common cases. Then there comes a corner case and the result is a puzzled look at junior engineer’s face and a mysterious smile of his senior colleagues. At that point, junior engineers tend to panic and switch to high-energy trial-and-error mode, which usually does even more harm. What is really needed here is to stand back, to think about the situation and start to troubleshoot the problem in a systematic way.

However, even senior engineers often get into trouble. This is no weakness. MidPoint is really flexible, and sometimes it is hard to figure out what is going on exactly. In fact, midPoint has surprised even its authors on more than one occasion. When midPoint misbehaves, then the cause is almost always a configuration problem. However, there are usually thousands upon thousands of users, roles, policies and expressions. There is a lot of places where a little treacherous problem can hide and live happily ever after.

All of that was perfectly clear to midPoint developers even before midPoint project started. MidPoint developers are more than just programmers. Writing midPoint code takes a good part of developer’s day. But there is also testing, diagnostics of bugs and helping our colleagues and partners to figure out what is going on when the things get really tough. The developers would be lost without an efficient method to diagnose the behavior of midPoint. Therefore, diagnostic mechanisms were an integral part of midPoint design from the very beginning.

This chapter provides an overview of the diagnostics mechanisms in midPoint. Even more importantly, it describes the method that can help to find the problem in a systematic and reliable way. That is what every engineer should learn and use every day. In fact, troubleshooting is perhaps the most important skill for smooth deployment of any software system.

Designed for Visibility

MidPoint is designed, developed and maintained by a completely unique team. Expert identity management engineers were part of midPoint development team very early in midPoint design. Several key people that took part in midPoint design were involved in identity management projects since early 2000s. That experience was crucial – especially bad experience from the use of the technologies that were available at the time. One of the most important lessons that can be learned from fist-generation identity management systems is a lesson of visibility. All those early systems were closed, their vendors jealously guarding all the secrets of inner workings of their systems. This made troubleshooting a very demanding task. Engineers often had to resort to desperate measures, such as calling vendor’s support help desk. Unfortunately, even such drastic actions usually did not help much. It was a real struggle.

When midPoint project started, the team agreed to take a different approach. MidPoint is radically open. It is an open source project from the day one. There is a reasonable documentation, even including architectural documentation and design notes. All of that is public. Most importantly, the visibility goes deep down in midPoint implementation. Great attention was paid for proper logging, as that is the primary troubleshooting mechanism. There are various diagnostic mechanisms in midPoint user interface, performance metrics and so on. All of that is improved in every midPoint release.

However, the most important thing is to know how to use those mechanisms properly. Even the best diagnostics mechanism does not do any good for you if it shows the data that you do not need at the moment. It is important to know where to start, where to look, and what to look for. These are the questions that this chapter should answer.

Systematic Approach

Where to even start the troubleshooting? That is a question that troubles most engineers who are new to midPoint. Senior engineers would probably think that this is a silly question and the answer is obvious. Yet, it is not. It gets even harder to figure out how to follow the trace of the problem deeper into midPoint configuration.

Let us start with the obvious. Maybe there is an error message right in front of your eyes. MidPoint usually provides a lot of details that come with error message. Then there are log files. MidPoint logs a huge amount of information, it just needs to be enabled.

The usual troubleshooting sequence goes like this:

  1. What exactly is the problem? What are the symptoms? Does the operation fail? Is there an error message? Does it crash? Did it produce wrong results, or are there no results at all? What was the supposed result? Can this be an error in the input data?

  2. If there is an error message, what is that message saying? Is there any additional information in the message or in the operation result that comes with the message? Where is the error coming from? Is it an error from a connector? Is it an error from an expression?

  3. Is there any additional information in the log file? Are there any errors or warnings in the log file that may cause the problem? Are there any suspicious errors or warnings before in the log file before the problem happened?

  4. What was midPoint doing, exactly? Is there any information about the operation progress when log level is set to DEBUG? What are the intermediary results of the processing? Are those results correct? At which point in the operation are data getting wrong?

  5. Where exactly is the problem? Which component, configuration, mapping or expression are causing it? What are the details of the operation? Are there any hints if you set logging level of that component to TRACE?

The first step is perhaps obvious – even though too many people fail to see what is right in front of their eyes. Once you have opened your eyes and checked for the obvious causes, then there is time to go deeper.

Once you have ruled out the obvious cases you need to have a look at midPoint log files. You need to follow the trace and examine the operations that midPoint was doing. The best strategy here is one of divide and conquer. In other words, start in the middle. Find a convenient starting point in the middle of the processing. Where exactly that middle is depends on the nature of the problem. If the problem is related to a connector, then the best starting point is probably a connector framework. Does the operation make sense? Are the values correct? If the answer is "yes", then the problem is probably in the connector. If the answer is "no", then the problem is in midPoint configuration. Either way you know where you should focus your investigation. If that problem is in midPoint, then in which part it is? Are data in the user object correct? If they are, then the problem is probably in the outbound mappings. Have a look at those. And so on. Start with a big thing, and then follow the clues and dive into the details.

Error Messages and Operation Results

Error messages are the most obvious troubleshooting mechanisms. MidPoint error messages usually provide enough information to diagnose and fix trivial problems right away.

MidPoint error messages are in fact part of a more complex system of operation results. Operation result is a data structure that accompanies every midPoint operation. The operation records important points during the processing in the operation result. Operation result is hierarchical. There is one big operation at the top. The top-level operation usually consists of smaller operations which in turn consist of even smaller operations. Connector operations are somewhere at the bottom. If the top-level message does not provide information about the problem, then dig deeper. Expand the sub-operations until you find the root cause.

Operation result

Operation result can be used to get a rough idea what midPoint was doing and what are the results. Each of the operations in the result has a status:

Status Meaning

SUCCESS

Operation completed. The operation has finished successfully. There are no errors.

WARNING

Operation completed, but there are warnings.

PARTIAL_ERROR

Operation completed. Some parts of the operation were successful, other parts of the operations resulted in an error. However, the operation was not stopped and the execution continued despite the errors.

Partial error is often indicated in case that user modification is successful but account modification fails.

FATAL_ERROR

Operation was interrupted due to an error. The error prohibited completion of the operation.

HANDLED_ERROR

Operation completed. An error was experienced during execution of the operation. However, the error was handled and the system was able to compensate the effects of the error. The results should be equivalent to a successful operation.

NOT_APPLICABLE

Operation was not even started because the operation is not applicable to the inputs.

IN_PROGRESS

Operation is in progress. The operation was started, but it was not yet finished.

This status is seen for operations that execute “in the background”, in running tasks and so on. It may also be used for operations that are waiting for an external event, such as approval operations or operation retries.

UNKNOWN

Status of the operation is not known.

This status code should not be normally seen. However, it may happen under special circumstances. For example, if a bug in midPoint or a connector leaves the operation in an uncertain state or in case that unforeseen error appeared, and it was not handled properly. This status usually indicates a programming bug.

Operation result is a very useful data structure. It has many purposes. For example, it is stored in the tasks and provides data for later diagnostics. It can summarize the operations, provide performance data and so on. That means that the operation result cannot be too big. Therefore, the granularity of the operation result is usually quite rough to pinpoint serious issues. Issues that are really tricky usually cannot be resolved by examination of operation results. For that we need to go deeper still.

Logging

Logging is the best tool in the troubleshooting toolbox. Logging provides information about all the important things that happen in the system. It also goes very deep, and it can provide very fine details about midPoint operations. Logging is universal and very powerful tool. It is the best hope to find the cause even for the trickiest of problems.

Similarly to every other tool, the most important thing is to know how to use it properly. MidPoint logs only a very little information by default. This is a reasonable setting for a production system that has been properly configured and tested. It is not enough in case that you are chasing a configuration problem. In that case, the logging system needs to be reconfigured to log more information. Beware, if logging system is set to its full power, you will get a huge stream of data that is likely to completely overwhelm you. The important information is certainly going to be there. However, it will be completely lost in the flood of other data. Therefore, logging needs some skill and experience to manage it correctly.

MidPoint is using logging approach that is well established in the industry. MidPoint logging principles should be quite familiar to any deployment engineer. However, it is perhaps worth to provide a quick overview of those basic principles.

MidPoint log files are located in midPoint home directory. This is usually var sub-directory of midPoint installation directory. When using docker compose, midPoint home directory is available as midpoint_home directory, located in the same directory as is your docker-compose.yml file. MidPoint home directory contains subdirectory logs. That is where midPoint logfiles are located. There are usually several files:

  • midpoint.log is the primary midPoint log file. Almost all log messages from midPoint are be recorded here. This is the right file to examine. The truth is in there.

  • midpoint.out is file where the standard output of midPoint process is recorded in some deployment scenarios. Only a very few things are usually logged here. Those are the things that happen before midPoint logging system is enabled, therefore midPoint cannot control and redirect logging of those messages. Which that the messages usually describe events that happen before midPoint starts and after it stops. This file does not need to be inspected routinely. However, it is a useful place to look while experiencing startup issues.

Log files are usually rotated. Which means that when there is too much data in one log file the file is renamed. Oldest files are removed. Otherwise the log files would fill all available disk space.

Docker logs
Logs are handled in somehow special way in the docker environment. Perhaps the easiest way to look at the logs is to simply start the containers in foreground, e.g. by using docker compose up without the -d switch. This can provide nice overview that the container are running, but it is not very practical for log analysis. The usual method of locating the log file in midPoint home directory can still be used in docker environment. If you prefer using native docker tools, there is docker compose logs command to access the logs.

Log messages have a structured format. They look like this:

2019-08-16 16:40:25,863 [PROVISIONING] [main] INFO (com.evolveum.midpoint.provisioning.impl.ProvisioningServiceImpl): Discovered local connector connector: ConnId com.evolveum.polygon.connector.ldap.LdapConnector v2.3 (OID:268678c0-b5b3-4b13-a399-c2fbd903e51d)

The fields are described in the following table.

Field Description Example

Timestamp

Timestamp of a moment when the message was generated.

2019-08-16 16:40:25,863

Component name

Name of the component where the message originated.

[PROVISIONING]

Thread name

Name of thread in which the message originated.

[main]

Log level

Severity level of the message.

INFO

Logger name

This is usually package name or a fully-qualified name of the class that produced the message. There may also be special-purpose loggers with special names.

com.evolveum.midpoint.provisioning.impl.ProvisioningServiceImpl

Message

Content of log message. This is usually single-line message. However, multi-line messages are common on finer log levels.

Discovered local connector connector: ConnId com.evolveum.polygon.connector.ldap.LdapConnector v2.3 (OID:268678c0-b5b3-4b13-a399-c2fbd903e51d)

As midPoint takes advantage of parallel processing, the thread name is often useful to filter out messages that belong to a single operation. The logger name is sometimes abbreviated, therefore com.evolveum.midpoint.provisioning.impl.ProvisioningServiceImpl becomes c.e.m.provisioning.impl.ProvisioningServiceImpl. Otherwise, the log message format is similar to message formats of other products, and it should be quite familiar to most system engineers. The log format can be customized if needed.

The most important aspect of efficient usage of logging as a diagnostic tool is to control granularity of logging. This is both a science and an art. It requires some instincts and experience. The granularity can be controlled in two "dimensions":

  • Log level determines the level of details that is logged. INFO log level will log only the important events. TRACE level will log huge amount of information that is primarily interesting for developers. This controls depth of logging.

  • Package determines which midPoint components log their messages. Setting a log level for a particular package also enables logging of all sub-packages and classes. This controls the breadth of logging.

Logging setting is a combination of a package and level. Therefore, it is possible to get a very detailed logging from a single package while keeping logging of other packages at a very rough-grained level. And this is exactly what is needed when chasing a bug. We want to have a very precise look at the component where the problem occurs without being overwhelmed by a flood of data from other parts of midPoint. The trick is to know which package and level to use.

Let’s start with log levels. Each level has a precise definition of the amount of details it provides.

Level Circumstances Description

FATAL

Critical errors. The system cannot continue operation, it is about to crash or stop working.

This is bad. The system is going down. There is no way that the system can run. Big problem. This should not happen.

ERROR

Error that seriously affects the system, but the system as a whole can recover.

Typically caused by errors in the data, network errors and so on. This is not good. Sometimes the system can recover just by itself. However, manual intervention of system administrator is usually needed.

WARNING

Suspicious situation. System may be able to operate normally, but there may be a hidden or temporary problem or an indication of future error.

Important messages that should not occur in a well-configured and tuned systems. If they appear they should be investigated. However, the investigation can wait. Immediate action is usually not required.

INFO

Important changes in system state, start/stop of important system tasks, etc.

Those events occur normally in almost all running systems. Unless you have a very busy system, this log level can be enabled all the time in production.

DEBUG

Execution messages, state changes, expression evaluation messages and similar messages for system administrator.

This log level is dedicated for system administrators to debug the configuration. It will provide reasonable amount of messages that can be used to find configuration problems.

TRACE

Fine-grained messages about execution details.

This log level will provide a lot of data, lots of details. Its primary purpose is to allow developers to find a bug in production systems. However, this can also provide precious details for system administrators when troubleshooting really tricky problems.

The levels are organized in a hierarchy. When DEBUG level is set for a particular package, the package also logs all messages with higher (rough-grain) levels. The usual log level to start with when chasing a bug is DEBUG log level. This may be too much for some packages or too little for other packages. Yet, it is a good overall starting point.

Log levels are simple and well-defined. However, figuring out proper package name is much harder. Engineers that understand midPoint architecture and source code have a huge advantage here. Logging package names are directly derived from Java packages and classes used in midPoint source code. However, even non-developers can learn how to use the package names efficiently.

The first thing to keep in mind is that midPoint is composed of subsystems and components. Each subsystem and component has its own package name. Those can be used to control logging of individual parts of midPoint. Following table provides an overview of those architectural blocks.

Subsystem/component Package name Description

GUI

com.evolveum.midpoint.gui
com.evolveum.midpoint.web

User interface. This subsystem drives all interaction with the user.

Note: the *.web package is legacy, but it is still used by a lot of code. Both packages are needed for complete GUI logging.

Model

com.evolveum.midpoint.model

This subsystem implements most of the identity management logic in midPoint. User processing, RBAC, organizational structure, policies – everything is processed here.

Provisioning

com.evolveum.midpoint.provisioning

Communication with external systems. This subsystem is responsible for communication with the connectors, management of shadow objects, driving live synchronization, manual connectors, operation retries, management of resources and connectors and so on.

ConnId

org.identityconnectors.framework

ConnId connector framework. This is responsible for running the connectors and passing operation to the connectors.

Repository

com.evolveum.midpoint.repo

Primary responsibility is to store midPoint objects in the database. But there is also task management, authorization processing, expression evaluation and so on.

Schema

com.evolveum.midpoint.schema

Definition of midPoint data model and various utilities.

Prism

com.evolveum.midpoint.prism

Library that is parsing and storing objects in representation data formats (XML/JSON/YAML).

Those package names can provide rough boundaries for logging. Enabling TRACE level on an entire subsystem can still provide a lot of data, but it is better than enabling TRACE for whole midPoint. The best approach here involves a look at midPoint source code. However, there is a still a way to do it without a source code:

  1. Enable DEBUG level on the entire subsystem. This is likely to provide a log of data, but it should not be overwhelming.

  2. Look at the log file and try to figure out in which part the interesting things happen. Where the things are getting out of control. Observe name of the packages that are used in those messages.

  3. Set TRACE level only for those packages or classes where interesting things happen. You will get much more details.

  4. Optionally mute some packages that show too much data by setting their log level to INFO.

This is a good overall approach. However, there are few very specific packages that tend to attract problems. Therefore, they are often set to finer log levels. Below is a list of those packages.

Component Package name Description

Clockwork

com.evolveum.midpoint.model.impl.lens.Clockwork

The "controller" that drives computation of all changes in midPoint. Change of every object is passing through clockwork (unless it is "raw").

Enabling logging on clockwork will provide rough overview of the processing.

Projector

com.evolveum.midpoint.model.impl.lens.projector.Projector

The "brain" that computes all effects of the change. It is invoked as part of the clockwork.

Enabling logging will provide overview of the computation.

Change Executor

com.evolveum.midpoint.model.impl.lens.ChangeExecutor

The "hand" that executes all the computed changes.

Enabling logging will provide an overview of computed changes and the result of their application (success or failure).

Lens

com.evolveum.midpoint.model.impl.lens

Sub-component responsible for computing and processing all ordinary changes on objects. It includes clockwork, projector and executor.

Setting TRACE level here will provide all the gory details about the processing. Lots of data. Use only in deep despair.

Mappings

com.evolveum.midpoint.model.common.mapping.Mapping

Code that is processing mappings.

Enabling logging provides a short overview of mapping inputs and outputs with some insights into the inner processing.

Expressions

com.evolveum.midpoint.model.common.expression.Expression

Expression evaluation code. Enabling logging will provide a lot of details about expression evaluation. This is likely to produce a log of data.

Script expressions

com.evolveum.midpoint.model.common.expression.script.ScriptExpression

Logs a lot of details about script expression evaluation (Groovy, JavaScript, …​).

Provides a lot of details.

ConnId API Operations

org.identityconnectors.framework.api.operations

Special package used to log summary of all connector operations that go through ConnId framework. This is the API side of the framework (midPoint-ConnId boundary).

ConnId SPI Operations

org.identityconnectors.framework.spi.operations

Special package used to log summary of all connector operations that go through ConnId framework. This is the SPI side of the framework (ConnId-connector boundary).

Security

com.evolveum.midpoint.security

Package that contains security-related components.

This is especially useful for debugging authorizations.

Setting DEBUG log level to clockwork, projector or change executor is a good starting point for diagnostics of problems related to mappings and assignments. The ConnId operation log is a good starting point for connector related problems. Security package is perhaps the only really efficient mechanism to debug misbehaving authorizations.

Logging is the best troubleshooting tool to handle even the most complex issues. Therefore, make sure you take full advantage of this tool. The importance of logging can hardly be overstated. Make sure you know how to set up logging properly and how to interpret log messages. This is a skill that takes some time to learn. Yet, it is a crucial investment to make. The time will be repaid many times over. Therefore, if you have any problem that looks strange, remember one simple rule: always look at the log files. The answer will be there.

Auditing

Purpose of the auditing mechanism is to record all operations in midPoint for accountability purposes. Auditing is used by security officers to inspect system activity, it may be used for forensic purposes, or it can simply provide a data for statistical analyses. However, the fact that auditing records all operations in the system can be a significant benefit for troubleshooting.

MidPoint user interface is quite comprehensive. Despite that complexity, most operations of the user interface should be easily understandable in an intuitive way. However, there are cases when it is not clear what exactly is user interface trying to do. Some operations can even be quite counter-intuitive. For example, designation of a deputy is an operation on a different user than most people would intuitively expect. It is always an advantage to see all the details of an operation that user interface tries to initiate. That is where auditing mechanism comes in. The auditing subsystem records all the operations in a precise, structured way. Maybe midPoint does unexpected thing just because the operation request itself does not make sense. Audit trail can be examined to make sure that the operation is correct. Also, the results of the operation are recorded in the audit trail. Audit may be a quick and efficient way to get an overview about the operation as a whole.

Audit may also be very handy when exploring bulk operations, such as results of synchronization or reconciliation runs. The tasks in which those operations run provide overview of the results, e.g. they provide the number of errors. However, the task data structure holds only limited details of each operation. Data structures providing all the details would be huge. However, there are audit records for each of those operations. Those records can be used to figure out what went wrong exactly: which objects have failed, what operations were attempted, what exactly is the outcome.

Audit trail is one of the few places in midPoint where historical data are kept. All other parts of midPoint are concerned about here and now, historical data are usually kept only for informational purposes. Audit log is different. Audit log stores historical data, therefore it can be used to get an overview of midPoint operations in the past. Common use of audit trail is to get overview of daily operations. For example, audit records can provide data on how many operations were processed during the past day, which operations have failed during last few hours and so on. There is a special type of report to show such information. There is also a dashboard widget that is designed to show such audit-based information for monitoring purposes.

However, please keep in mind that midPoint is an identity management system. It is not a security information and event management (SIEM) system or a data warehouse. MidPoint is not designed to keep and process massive amount of historical data. Therefore, even the use of audit trails has its limits. Keeping audit trail in midPoint database for a short period of time is usually perfectly acceptable. However, a more suitable system should be used for a long-term storage and processing of audit trail data.

Typical midPoint deployment records audit trails in the database table. This is the right method to use for production deployment. However, there is another option. Audit records can be also recorded in the log files. This approach is not recommended for a production deployment. It is quite likely that audit records would flood the logs, and it may even disclose sensitive data. However, directing audit records into system logs may provide interesting benefits in development environments. For example, in case that a detailed debug logging is used, audit records will provide summary of operation and the outcome in the same log together with all the details. It makes it easier to analyze the log files. As audit data is recorded close to the operation start and operation end, audit log entries also provide a “frame” for the operation. It may be easier to find start and end of the operation in the logfile.

Recording audit messages can be enabled in user interface, in the part where ordinary logging is configured. There is an "Audit" section on that page. Audit log message looks like this:

2019-08-19 15:02:05,367 [MODEL] [pool-3-thread-6] INFO (com.evolveum.midpoint.audit.log): 2019-08-19T15:02:05.367+0200 eid=1566219725367-0-1, et=MODIFY_OBJECT, es=REQUEST, sid=DF97547B47BC6795D941B8C28AFB6089, rid=d0c90fdf-d101-457b-baf9-ea0371637a1d, tid=1566219725331-0-1, toid=null, hid=localhost, nid=DefaultNode, raddr=127.0.0.1, I=FocusType:00000000-0000-0000-0000-000000000002(user), T=PRV(oid=df2210ad-3eec-4f59-9b11-46479b9ebc7c, targetType={.../common/common-3}UserType, targetName=alice, relation={.../common/org-3}default), TO=null, D=[df2210ad-3eec-4f59-9b11-46479b9ebc7c:MODIFY], ch=http://midpoint.evolveum.com/xml/ns/public/gui/channels-3#user, o=null, p=null, m=

This is a semi-structured message that provides summary of significant fields of the audit record. Detailed audit logging can also be enabled. In that case the deltas will be dumped in the log files.

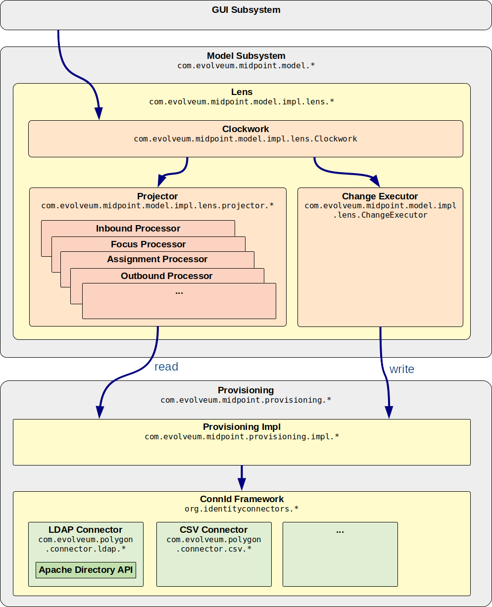
Troubleshooting Clockwork and Projector

MidPoint has many components that have diverse responsibilities. However, there is one set of components that can be described as a heart (or rather a brain) of midPoint. It is the set of components known as "lens". Clockwork and Projector are two most prominent classes in that set. Projector is responsible for computing the values, running the mappings, processing assignment and almost anything else related to the computation of identity data. Clockwork is responsible for controlling the process. It invokes Projector as many times as is needed to complete the computation. Clockwork also invokes ChangeExecutor to carry out the changes.

The overall request processing in midPoint works like this:

  1. User clicks on btn:[Save] button in midPoint user interface. User interface code computes what operation needs to be done.

  2. Operation on ModelService is invoked. This is usually executeChanges(…​) operation. Deltas that describe requested changes are passed as a parameter of this operation.

  3. The operation is passed to Clockwork to control the operation.

  4. Projector is invoked to compute all the changes. The changes are recorded in model context. The changes are computed, but not executed yet. Mappings and expressions are evaluated at this point.

  5. Clockwork figures out what to do with the operation. There may be a need to drive the operation through approval process. Special hooks may need to be invoked. Maybe the operation violates the policy rules therefore it needs to be stopped. Clockwork does what needs to be done.

  6. ChangeExecutor is invoked to carry out the changes. Changes to users, roles and other focal objects are carried out by changing the data in midPoint repository. That is quite straightforward. However, changes to projections (objects that reside in resources) are much more complicated.

  7. Provisioning service is invoked to carry out changes to projections. The changes are expressed as changes to shadow objects (ShadowType). Some of those changes are recorded in midPoint database, such as changes in identifier or metadata. However, most of the changes need to be carried out on a resource by using a connector.

  8. Connector framework (ConnId) is invoked to initiate resource operation by using appropriate connector.

  9. Connector is invoked. Connector initiates the operation on resources and gets the results.

  10. Operation results get back to ChangeExecutor and then to Clockwork. Results are summarized. If there is an error it is decided whether to continue or whether to stop the operation. At the end Clockwork records the final audit record and returns control back to the caller. Operation is finished.

Sometimes it is not possible to compute everything in a single pass. There may be dependencies between resources, result of one operation may be an input to another operation. For that reason clockwork and projector work in waves. Therefore, several steps described above may be repeated in each wave. Clockwork and projector exchange control in each wave until the operation is done.

Following picture provides a structural view of this setup.

Model and provisioning structure

This process is moving around a lot of data. Those data are recorded in model context. It is a data structure that describes the operations, it holds all related objects, intermediary computation results and all other important data. This data structure is absolutely crucial for the entire process. It also provides valuable troubleshooting information. When appropriate log packages and levels are enabled, the model context is dumped to log files at important moments during the computation. Often the best way how to find a problem is to watch how the model contest changes during the computation.

The model context is putting together the focus and projections that belong together. Focus is usually a user, projections are accounts. In such case, the model context groups together a user with all the accounts are associated with that accounts. These are usually accounts that are linked to the user, new accounts that were not yet created, or old accounts that were recently deleted. MidPoint groups all these objects together to allow efficient computation of assignments and mappings and other policies.

Model context

Model Context has three parts:

  • The context itself contains information about the entire computation (such as computation state and wave number).

  • Focus part which contains information about focal object. There is at most one focus.

  • Projection part which contains information about each projection. There may be multiple projections.

Focus and projection parts have similar structure. Both of these parts contain:

  • Old object: the object (focus or projection) as it was before the computation. This means really the beginning of computation. Please note that the computation can take several days e.g. if the request waits for approval.

  • Current object: the object as it was last time the Projector loaded the object. This is usually quite recent information (at most few seconds old).

  • New object: the expected form of new object after the computation. This item is here mostly for informational purposes and for diagnostics. The actual value of the result may be slightly different (e.g. if two operations are carried out over the same object in parallel).

  • Primary delta: The request delta. This is the delta that was explicitly entered in the GUI, supplied to the web service or otherwise specified in IDM Model Interface invocation. This is the "command" that midPoint should execute. This defines what user wants. This delta will be executed exactly as it was specified.

  • Secondary delta: The computed delta. Secondary delta originates from execution of mappings or hooks or other automated mechanisms. This describes what midPoint has computed. This delta will be executed, but it can be recomputed several times during the process.

  • Synchronization delta: The detected delta. The delta that was detected by synchronization. MidPoint assumes that this delta was already executed and all it can do is to react to this. It is used as an input to the computation. This delta will not be executed again.

This description is slightly simplified, the real thing is a bit more complex. However, this description should be sufficient to understand the overall process.

Model context is dumped at strategic places during clockwork and projector computation. The dumps look like this:

---[ PROJECTOR (INITIAL) context projection values and credentials of resource:10000000-0000-0000-0000-000000000204(Dummy Resource Blue)(default) ]--------------------------------
LensContext: state=INITIAL, Wave(e=0,p=0,max=0), focus, 1 projections, 2 changes, fresh=true
  Channel: null
  Options: null
  Settings: assignments=FULL
  FOCUS:
    User, oid=c0c010c0-d34d-b33f-f00d-111111111116, syncIntent=null
      User old:
        user: (c0c010c0-d34d-b33f-f00d-111111111116, v5, UserType) name: guybrush .....

Those dumps provide crucial information for troubleshooting. Their importance for diagnosing really hard problems cannot be overstated. It is more than recommended to get used to read and follow those dumps through the computation process. It will save a huge amount of time.

Why is it so important to know all of this? You need to know this to find your way through this labyrinth. MidPoint provides quite a lot of diagnostic data for each step and each sub-step of each step. You can try to enable full logging to get all the details. In that case you get a digital equivalent of a flash flood, and you are very likely to get drowned. The information that you are looking for will be almost certainly there, but it will be lost among all the innocent-looking data. This is a good way to spend a lot of time and lose your sanity in the process. It is not an efficient debugging method.

The efficient debugging method is to proceed in steps. Start with high-level information. Then focus your eyes a bit deeper. Try to figure out which steps of the processing are working well and which steps are wrong. Then have a closer look at those steps by enabling more detailed logging. The look deeper and deeper until the problem is found.

The process usually goes like this:

  1. Have a look at input and output of the operation as a whole. There are several ways to do that. You can use "preview" operation of user interface to see the input. You can examine the operation result in the user interface to see the outcome of the operation, or you may have a look at the audit trail. Enabling auditing to a log files may also help.

  2. Have a look at clockwork. Clockwork can provide a summary of the operation when DEBUG log level on com.evolveum.midpoint.model.impl.lens.Clockwork package is enabled. The summary is an important branch in the troubleshooting process. The summary may suggest whether the problem with the operation is in the computation (Projector) or whether it is in the connectors and resources (Provisioning).

  3. Have a detailed look at the Clockwork process. Clockwork summary provides only a brief summary in a very compact form. That information may not be detailed enough to figure out what is going on. Therefore, you may need to go deeper. Enabling TRACE log level on Clockwork provides detailed data about all the stages of clockwork processing. Model context is dumped in each step. It is this dump of model context that provides valuable troubleshooting data. Have a look at those dumps and try to figure out where exactly the operation goes wrong. After that you should be able to decide whether the problem is in computation (Projector) or execution (Provisioning).

  4. In case you suspect provisioning issues but you are not sure, it may be helpful to have a detailed look at ChangeExecutor. This component is responsible to carry out all the changes from Projector and Clockwork. Enabling DEBUG or TRACE logging on com.evolveum.midpoint.model.impl.lens.ChangeExecutor provides details about each operation and its outcome.

Overall, clockwork summary is a good starting point. The summary looks like this:

###[ CLOCKWORK SUMMARY ]######################################
Triggered by focus primary delta ObjectDelta(UserType:c0c010c0-d34d-b33f-f00d-111111111111,MODIFY: PropertyDelta( / {.../common/common-3}organizationalUnit, REPLACE), PropertyDelta(metadata / {.../common/common-3}modifyTimestamp, REPLACE))
Focus: focus(user:c0c010c0-d34d-b33f-f00d-111111111111(jack))
Projections (1): account(ID {.../connector/icf-1/resource-schema-3}uid = [ jack ], type 'default', resource:10000000-0000-0000-0000-000000000104(Dummy Resource Red)): KEEP
Executed:
 ObjectDelta(UserType:c0c010c0-d34d-b33f-f00d-111111111111,MODIFY: PropertyDelta( / {.../common/common-3}organizationalUnit, REPLACE), PropertyDelta(metadata / {.../common/common-3}modifyTimestamp, REPLACE)): SUCCESS
 ObjectDelta(ShadowType:a3ebbe89-227b-42ff-9d00-f42bee3cf151,MODIFY: PropertyDelta(attributes / {.../resource/instance-3}ship, REPLACE), PropertyDelta(metadata / {.../common/common-3}modifyTimestamp, REPLACE)): SUCCESS
##############################################################

At this point you should know the rough outline of the problem. At the very least you should know whether the problem is in:

  1. Projector: the problem is that midPoint does not compute the values correctly.

  2. Provisioning: the values are computed correctly, but there is a problem when midPoint tries to execute the operation.

If the problem is in the computation, then you need to have a closer look at Projector. The first step should be to enable DEBUG logging of com.evolveum.midpoint.model.impl.lens.projector.Projector. The output of this logging is similar to the output of Clockwork trace. Each step of Projector computation is recorded and model context is dumped. Watch the changes in model context closely and try to figure out where wrong results occur. This is usually all that is needed to figure out the nature of the problem. The problem is often in the mappings. In that case, follow the instructions in the next section to debug the mappings. If you still cannot figure out what is going on there are still finer details that can be enabled. The projector consists of many "processor" classes, such as ActivationProcessor or AssignmentProcessor. Each of those are responsible for one part of the computation. Enabling TRACE logging on them provides a very fine details about the computation. Package names of those classes can be found in midPoint source code. However, it is usually more convenient to enable TRACE logging on the entire com.evolveum.midpoint.model.impl.lens package at this point. Doing so also shows all the names of all the "processors" that take place during the computation. Those names can be used to focus the logging output only to specific parts of computation.

The things may get quite messy if the problem is in the execution of the operation. There are many components to consider. There is midPoint provisioning code, ConnId connector framework, connector and then the target system itself. There is almost uncountable number of combinations, configurations, network conditions and other circumstances where things may go wrong. The first step should be to figure out whether the problem is on midPoint side or on the resource side. Once again the best strategy is to find a suitable point in the entire process and to check operation status here. Connector framework is such a suitable point. There is special logger that can be used to record summary of all the operations of connector framework: org.identityconnectors.framework.spi.operations. Enabling TRACE logging on this logger will record all the operation requests and results that pass between ConnId framework and the connector. Some connectors provide similar facility that can provide even more details. For example, LDAP and AD connectors can log details of all LDAP operations by enabling TRACE logging on com.evolveum.polygon.connector.ldap.OperationLog. This method is usually preferable as it can clearly indicate whether the problem is caused by wrong operation request or whether the problem occurs on the LDAP or AD server. If case that the problem is in the connector or somewhere on the resource side there is a separate troubleshooting guide below. In case that the problem is in midPoint, then the best strategy would be to enable logging of midPoint provisioning components: com.evolveum.midpoint.provisioning. Setting the logging to DEBUG level should provide enough information to locate the problem. Desperate engineers can try to use TRACE level here. But in that case, it is perhaps a good idea to leave some provisioning classes to DEBUG level (such as ResourceManager) as they are usually too loud at TRACE level.

Lens, Clockwork and Projector. Where do those names come from? Naming is a notoriously hard thing. Software engineers create things that are not alike anything in the real world. Therefore, it is often very hard to find good names for components. The recommended practice is to find appropriate metaphor for the system. In other words: find something in the real world that something similar as you do. When midPoint was young we were implementing a component that mapped user data to accounts. However, this component was supposed to be generic. It mapped user to accounts, but also role to entitlements, org to OUs and so on. The obvious name "Mapper" was problematic, as we had a concept of "mapping" already. Such name would be confusing. Therefore, we have chosen a concept of projecting user data to accounts in the same way as movie is projected to a screen in a theater. That was also a reason for "focus" and "projection" and to use name "lens" for the whole package. Some time later we needed a name for a controller that will drive the projector. We thought about a planetarium or a telescope driven by a clockwork mechanism. MidPoint has evolved since then and those names may no longer be a perfect metaphor. However, they are there, and we got used to them.

Troubleshooting Mappings and Expressions

Mappings and expressions often contain custom scripting code. This ability makes midPoint very flexible, satisfying diverse requirements. Yet, it also means that mappings and expressions are often the source of problems. Creating, testing and maintaining the expressions would be almost impossible without any debugging and troubleshooting facilities.

MidPoint contains code that can be used to trace execution of mappings and expressions on a very detailed level. The trace shows inputs and outputs and deltas that are taken into consideration when the expression or mapping is evaluated. There are two options to enable this tracing.

First option is to enable the tracing globally for all expressions and mappings by setting one or more of the following loggers to TRACE level:

Component Package name Description Verbosity

Mappings

com.evolveum.midpoint.model.common.mapping.Mapping

Code that is processing mappings.

Enabling logging will provide a short overview of mapping inputs and outputs with some insights into the inner processing.

Medium

Expressions

com.evolveum.midpoint.model.common.expression.Expression

Expression evaluation code.

Enabling logging will provide a lot of details about expression evaluation. This is likely to produce a log of data.

High

Script expressions

com.evolveum.midpoint.model.common.expression.script.ScriptExpression

Logs a lot of details about script expression evaluation (Groovy, JavaScript, …​).

Provides a lot of details.

Very high

Setting logger levels to TRACE logs all execution of mappings and expressions. However, this may be a huge amount of information, especially in complex deployments with many mappings and expressions. Therefore, there is an alternative way that can be used to trace mappings and expressions individually. There is a special-purpose trace property in the mapping:

<mapping>
      ...
      <trace>true</trace>
      ...
</mapping>

There is a similar property in expression:

<mapping>
      ...
      <expression>
          <trace>true</trace>
          ...
      </expression>
      ...
</mapping>

This is a nice method to look at one particular troublesome mapping without flooding the log files with traces of all the mappings in the system. However, it still may not be entirely easy to locate the dump of the mapping in the log files. Therefore, it is a good practice to name your mappings:

<mapping>
      <name>my-pretty-mapping</name>
      ...
</mapping>

Mapping name is recorded in the mapping and expression dumps, therefore it can be easily located in the log files. Mapping names are also used in error messages, and they are likely to be used in diagnostic outputs that will be developed in midPoint in the future. Therefore, it is a very good practice to put names to mappings.

Dumping a mapping or expression provides overview of inputs and outputs. However, that alone may not be enough to figure out what is wrong inside the expression. Therefore, script expressions can explicitly invoke a logging facility. MidPoint has script expression functions that can be used to log messages from the scripting code. It works like this:

<mapping>
      ...
      <expression>
          <script>
              <code>
                  ...
                  log.error('The {} is broken, {} is to blame', thing, reason)
                  ...
              </code>
          </script>
      </expression>
      ...
</mapping>

Such messages are recorded in the system log using special-purpose logger com.evolveum.midpoint.expression and the appropriate level. The message itself is composed of several parts using {} placeholders.

Troubleshooting Connectors

MidPoint is using the ConnId identity connector framework to manage identity connectors. All ordinary connectors are running under the control of this framework. It means that midPoint calls the ConnId framework and the framework calls the connector. Therefore, when it comes to troubleshooting connector problems there are several places where a problem can occur and also several places where you can get diagnostic data:

  1. MidPoint: midPoint may invoke wrong operation at the first place. This may be caused by a misconfiguration or a bug. We have already covered most of those cases.

  2. ConnId: the framework may misinterpret the operation. The framework also simulates some operations, and it may post-process the results.

  3. Connector: this is the tricky part of the story. Each connector is different. Very different. Yet, there are ways. More on this below.

  4. Resource: it is possible that the problem is caused by resource misconfiguration. E.g. the connector is not allowed to see all data, there are some limits, etc. We will not go into details here. See the documentation that goes with the resource for troubleshooting details.

The ConnId connector framework stands between midPoint and the connectors. It knows about every operation that midPoint invokes on every connector, and it knows about all the return values. This can be easily enabled by using the following log configuration:

org.identityconnectors.framework.api.operations: TRACE
org.identityconnectors.framework.spi.operations: TRACE
org.identityconnectors.framework.common.objects.ResultsHandler: TRACE

The ConnId operation traces look like this:

TRACE (org.identityconnectors.framework.api.operations.SearchApiOp): method: search msg:Enter: search(ObjectClass: inetOrgPerson, null, com.evolveum.midpoint.provisioning.ucf.impl.ConnectorInstanceIcfImpl$2@643dc940, OperationOptions: {ALLOW_PARTIAL_ATTRIBUTE_VALUES:true,PAGED_RESULTS_OFFSET:1,PAGE_SIZE:20})
...
TRACE (org.identityconnectors.framework.api.operations.SearchApiOp): method: search msg:Return: org.identityconnectors.framework.common.objects.SearchResult@a90221a

This is a very useful mechanism. It logs every operation of every connector. If you suspect that the connector is not executing the right operation, this is the right place to check it. You can see the operation that midPoint is passing to the connector. If that operation looks good, then the problem is most likely in the connector (see below). If the operation does not make sense, then the problem is usually in the provisioning component of midPoint (see above).

However, the operation is logged by the ConnId framework on relatively high level and the operation is still quite abstract. If you need more details about what really gets executed you have to rely on the connector logging.

Please note that the ConnId framework has two "faces": API and SPI. The API is facing midPoint. MidPoint invokes ConnId API operations. The SPI is facing the connector. Connector implements SPI operations, and ConnId framework is invoking them. You can see the distinction in the class names that are written in the logfiles, e.g. SearchApiOp vs SearchOp (if there is no Api or Spi in the operation name then it is assumed to be SPI). There is also similar distinction in the package name of the logger. Most API and SPI operations are direct equivalents, but there may be subtle differences. E.g. the get API operation is executed as search (executeQuery) SPI operation.

Most connector operations are "pure" request-response operations: there is one request and one response. These are operations such as create, modify, delete. In this case you will see one request in the log files and one response. That is the whole operation. Like this:

2017-02-01 10:44:16,622 [main] TRACE (o.i.framework.api.operations.CreateApiOp): method: create msg:Enter: create(ObjectClass: inetOrgPerson, [Attribute: {Name=uid, Value=[will]}, Attribute: {Name=__NAME__, Value=[uid=will,ou=People,dc=example,dc=com]}, Attribute: {Name=cn, Value=[Will Turner]}, Attribute: {Name=sn, Value=[Turner]}, Attribute: {Name=givenName, Value=[Will]}], OperationOptions: {})
2017-02-01 10:44:16,623 [main] TRACE (o.i.framework.spi.operations.CreateOp): method: create msg:Enter: create(ObjectClass: inetOrgPerson, [Attribute: {Name=uid, Value=[will]}, Attribute: {Name=__NAME__, Value=[uid=will,ou=People,dc=example,dc=com]}, Attribute: {Name=cn, Value=[Will Turner]}, Attribute: {Name=sn, Value=[Turner]}, Attribute: {Name=givenName, Value=[Will]}], OperationOptions: {})
...
2017-02-01 10:44:16,641 [main] TRACE (o.i.framework.spi.operations.CreateOp): method: create msg:Return: Attribute: {Name=__UID__, Value=[675f7e48-c0ee-4eaf-9273-39e67df4cd2c]}
2017-02-01 10:44:16,641 [main] TRACE (o.i.framework.api.operations.CreateApiOp): method: create msg:Return: Attribute: {Name=__UID__, Value=[675f7e48-c0ee-4eaf-9273-39e67df4cd2c]}

The above example illustrates a very common create operation. It should be interpreted like this:

  1. …​api.operations.CreateApiOp Enter: MidPoint invokes ConnId API. The object to create is logged as an operation parameter. This is what midPoint sends.

  2. …​spi.operations.CreateOp Enter: ConnId invokes the connector. This is what the connector receives.

  3. Connector executes the operation. Logs from the connector are here (if connector logging is enabled).

  4. …​spi.operations.CreateOp Return: Connector operation is finished. The connector returns the result to ConnId.

  5. …​api.operations.CreateApiOp Return: Operation is finished and post-processed by the framework. Framework returns the result to midPoint.

This is quite straightforward, and it applies to the vast majority of connector operations. However, there are some peculiarities. For example, there are four update operations:

  • update(…​) in UpdateOp: This replaces attribute values. It is (roughly) an equivalent to midPoint modify/replace deltas.

  • addAttributeValues(…​) and removeAttributeValues(…​) in UpdateAttributeValuesOp. This adds or deletes attribute values. It is (roughly) an equivalent to midPoint modify/add and modify/delete deltas.

  • updateDelta(…​) in UpdateDeltaOp: This operation allows complex combinations of add, delete and replace values. This is a new operation designed to replace older operations above.

New connectors implement updateDelta(…​) operation only. Other update operations are considered to be obsolete. However, they are still used by many connectors.

Search operations are also a bit strange. First of all, the SPI provides only one operation for all search and get operation and that operation is executeQuery(…​). Then the results of each object found by the search operations is passed back to midPoint by using a callback method: handle(…​). Therefore, interpreting search operations takes a keen eye and a bit of practice.

ConnId framework logs should indicate whether the problem is on the "connector-side". Which means that the problem is either in the connector or that the resource itself is not behaving according to expectations. The next step should be to have a look inside the connector. However, each connector is different. The connectors have to adapt to the resource communication protocol, and therefore they are expected to use variety of client and protocol libraries. Each library may have its own method of troubleshooting. Therefore, there is no universal way to troubleshoot a connector. However, there is (almost) always some way. Connector documentation should provide some details about troubleshooting. Unfortunately, most connectors do not provide troubleshooting details. The best way is to have a look at connector source code. Enabling logging by using the connector package name is usually quite a safe bet. The logger name is usually the same as the package name of the connector classes. Look in the documentation or directly inside the connector JAR file to find out the package name. You may also need to enable logging of the libraries that come with the connector. You can examine these if you look in the lib directory inside the connector JAR file.

Some connectors have really good logging, such as the connectors in the LDAP connector family. The LDAP connector logs all the LDAP operations if you set the com.evolveum.polygon.connector.ldap.OperationLog logger to DEBUG level.

2016-08-30 17:14:20,043 [main] DEBUG [](c.evolveum.polygon.connector.ldap.OperationLog): method: null msg:ldap://localhost:10389/ Add REQ Entry:
Entry
    dn: uid=jack,ou=People,dc=example,dc=com
    objectClass: inetOrgPerson
    uid: jack
    userPassword: deadmentellnotales
    sn: Sparrow
    cn: Jack Sparrow
    description: Created by IDM
    givenName: Jack
    l: Black Pearl
    displayName: Jack Sparrow

2016-08-30 17:14:20,091 [main] DEBUG [](c.evolveum.polygon.connector.ldap.OperationLog): method: null msg:ldap://localhost:10389/ Add RES uid=jack,ou=People,dc=example,dc=com:         Ldap Result
            Result code : (SUCCESS) success
            Matched Dn : ''
            Diagnostic message : ''

This logging can be used in two connectors that are used in the majority of midPoint deployments: LDAP connector and Active Directory connector. This logging is much more natural and easier to understand than the ConnId framework logging. Therefore, a look at this log should be the first thing to do when there are problems with LDAP and AD connectors.

However, not all connectors are built with troubleshooting in mind. Some connectors barely log anything at all. This is all connector-dependent. If the connector author did a good job you will get what you are looking for. If the author did a poor job, you are mostly out of luck. One way or another, this is the best chance to learn what the connector is doing. If that fails, you have to resort to packet sniffer and similar tools.

Troubleshooting Authorizations

MidPoint authorizations provide a very powerful mechanism for a fine-grained access control. This mechanism is quite simple in principle. However, the configuration can get very complex especially if a sophisticated RBAC structure is in place. Setting the authorization up is not entirely easy task. It is often quite difficult to tell why the user is not authorized for a specific action or why the user can access more than he is supposed to. Therefore, this page describes basic mechanisms how to troubleshoot authorizations.

The basic troubleshooting steps are simple in theory:

  1. Enable logging of authorization processing.

  2. Initiate midPoint operation to examine.

  3. Look at the logs, figure out which authorization is wrong.

  4. Fix it.

  5. Rinse and repeat.

Yet, the practice is much more complex. As always.

The authorizations are processed in midPoint security component. The processing of every authorization is logged. Therefore, to see the authorization processing trace simply enable the logging of security component:

com.evolveum.midpoint.security: TRACE

However, please keep in mind that this is quite intense logging. It can easily impact the system performance and flood the logs on a busy system with a lot of authorization. It is better to troubleshoot the configuration in a development or testing environment.

When the security logging is enabled then you can see following messages in the logs:

2017-01-23 14:32:37,824 [main] TRACE (c.e.m.security.impl.SecurityEnforcerImpl): AUTZ: evaluating security constraints principal=MidPointPrincipal(user:c0c010c0-d34d-b33f-f00d-111111111111(jack), autz=[[http://midpoint.evolveum.com/xml/ns/public/security/authorization-model-3#read])]), object=user:c0c010c0-d34d-b33f-f00d-111111111111(jack)
2017-01-23 14:32:37,824 [main] TRACE (c.e.m.security.impl.SecurityEnforcerImpl): Evaluating authorization 'read-some-roles' in role:7b4a3880-e167-11e6-b38b-2b6a550a03e7(Read some roles)
....
2017-01-23 14:32:37,824 [main] DEBUG (c.evolveum.midpoint.security.api.SecurityUtil): Denied access to user:c0c010c0-d34d-b33f-f00d-111111111111(null) by jack because the subject has not access to any item

There is a set of similar messages for every operation that midPoint attempts. First message describes the operations and its "context": who has executed it (principal), what was the object and target of the operation (if applicable). The last line usually summarizes the decision: allow or deny. The lines between describe the processing of each individual authorization statement. If you examine that part carefully, then you can figure out which authorizations were used. The result of authorization evaluation can be one of these:

  • Authorization denies the operation. That’s a dead end. If any authorization denies the operation then the operation is denied. No other authorizations need to be evaluated.

  • Authorization allows the operation. That’s a green light. However, other authorizations are still evaluated to make sure that there is no other authorization that denies the operation.

  • Authorization is not applicable. The authorization does not match the constraint for object or target, or it is not applicable for other reasons. Such authorization is skipped.

If there is a single deny then the evaluation is done. The operation is denied. Deny is also a default decision. I.e. if there is no decision at the end of the evaluation, then the operation is denied. At least one explicit allow is needed to allow the operation.

All authorization processing is recorded in the log. There is a record of processing of every operation, every authorization, evaluation of every authorization clause, whether the authorization is applicable or not, whether it denies or allows the operation.

Authorization of operations such as add or delete is quite easy. The result is simple: the operation is either allowed or denied. However, it is a bit different for get operations. The entire get operation can still be denied if the user does not have any access to the object that he is trying to retrieve. However, the common case is that the user has some access to the object, but not to all the items (properties). In such a case the operation must be allowed. However, the retrieved object needs to be post-processed to remove the fields that are not accessible to the user. This is done in two steps.

Firstly, the set of object security constraints is compiled from the authorizations. The object security constraints is a data structure that describes which properties of an object are accessible to the user. There is a map (itemConstraintMap) with an entry for every item (property) which is explicitly mentioned in the authorizations. This entry contains explicit decisions given by the authorizations for every basic access operation (read, add, modify, delete). Then there are default decisions (actionDecisionMap). These decisions are applied if there is no explicit entry for the item. This object security constraints data structure is logged when it is compiled.

Secondly, the object security constraints are applied to the retrieved object. The constraints are used to remove the properties that are not accessible to the user. This process is not easy to follow in the logs. Therefore, it is better to inspect the object security constraints structure. If it is correct then also the resulting object will be most likely correct.

Object security constraints and the user interface.
The object security constraints has much broader application than just authorization of the read operations. This data structure is (indirectly) used by midPoint user interface when displaying edit forms for objects. The data from this structure are used to figure out which fields are displayed as read-write, which fields are read only and which fields are not displayed at all. The object security constraints structure is always produced by the same algorithm in the security component. Therefore, the interaction of authorizations and GUI forms can be diagnosed in the same way as the get operations.

Search operations are very different from common operations such as add or delete and they are also different from get operations. Search operations does not result in an access denied error (except for few special cases). If the user that is searching has access only to some objects, then only those objects are returned. There is no error, because this is a perfectly normal situation. The extreme case is that user has access to no object at all. Even though this situation is not entirely "normal", it is also not in any way special. The search simply returns empty result set and no error is indicated. You need to keep this in mind when troubleshooting the read authorizations. Attempt to get inaccessible object results in a security violation error. However, searching for them simply returns empty result set and there is no error.

The search operations are interesting for another reason. Operations such as get, add or delete have precise specification of object: the object that is being retrieved, added or modified. However, it is entirely different for search operations. The object is a result of the search operation, not the parameter. We cannot examine the object before the search and decide whether we allow or deny the operation. There is no object before search operation. Also, we cannot simply search all objects and then filter out those that are denied. That would be totally inefficient, and it will completely ruin paging mechanisms. A completely different strategy is needed for search operations.

Search authorizations work the other way around: at first, the authorizations statements are compiled to a search filter. For example, if the authorization allows access only to active roles the authorization is compiled to a filter activation/effectiveStatus = "enabled". Then this filter is appended to the normal search filter and the search operation is performed. This approach ensures that the search returns only the objects that the user is authorized to see. It also makes the search as efficient as possible and maintains page boundaries. In addition to that, another round of post-processing is needed to filter out the items that are not visible to the user. This is the same filter as is applied to get operations.

Finally, there is a couple of things to keep in mind:

  • The authorizations are designed to be additive. Each role should allow the minimum set of operations needed for the users to complete their job. MidPoint "merges" all the authorizations from all the roles. Use allow operations, avoid deny operations if possible. It is much better not to allow an operation than to deny it.

  • Deny always wins. If there is a single deny in any applicable authorization in any roles, then the operation is denied. It does not matter if there are thousands of allow authorizations, deny always wins. What was once denied cannot be allowed again. We need this approach because we do not have any way to order the authorization in many roles. Do not use deny unless really needed.

  • There are two phases: request and execution. The operation needs to be allowed in both phases to proceed. Please keep in mind that object may be changed between request and execution due to mappings, metadata and properties that are maintained by midPoint. This is also the reason why we have separate authorizations for request and execution.

  • Name the authorizations. Each authorization statement can have an optional name. Specify a reasonably unique name there. Then use that name as a string to find the appropriate trace in the log files.

Authorization traces are quite verbose and there is quite a lot of them. Many traces need to be examined to figure out what exactly is going on. Troubleshooting is a hard work in general, troubleshooting of authorizations is even harder. This mechanism of recording authorization processing in the log is the best way that we have figured out to troubleshoot the authorizations. We know that it is not ideal, yet it is the best we have. If you have any better idea we are more than open to suggestions.

Reporting a Bug

MidPoint is perfect. There are no bugs. Therefore, you can skip this section entirely.

No, that is not really the case. MidPoint is a real software deployed in a real world. While we spend a huge amount of time and effort to maintain midPoint, test it and fix the bugs, the bugs have ways to always get in. This is also given by the very nature of midPoint. MidPoint is flexible and comprehensive. It is nearly impossible to test midPoint for all the conceivable configurations and use cases. Whenever you deploy midPoint, there is a chance that some parts of your configuration or usage patterns are unique to your deployment. Those parts might not be used by anybody else yet. Therefore, there may be bugs that nobody ever experienced yet. That is the fate of all flexible software products that live in the real world.

In case that you find a bug which needs to be fixed you have several options:

  1. Fix the bug yourself. MidPoint is an open source product. We will gladly accept bugfixes. However, midPoint is also a substantial product and we need to keep it maintainable and secure. Therefore, all contributions including the bug fixes have to be reviewed. The fixes need to be good enough to be accepted. Writing an automated test for the bug is usually required as part of the bugfix contribution.

  2. Report the bug and wait. The bug will be fixed by someone, eventually. However, there is no telling how long you will need to wait. If it is a security-related bug, then it will be fixed as soon as possible. If the bug is severe and it affects a lot of users, then it is likely to be fixed relatively soon. However, such bugs are very rare. It is likely that your bug is quite exotic, and it can only be reproduced in your deployment. In that case, it is almost certain that you will need to wait for a very long time. Several years may pass before someone finds the time to have a look at your problem. Those issues are known as community issues, and they are usually seen at the very tail of developer’s work queues. Except for one case: security issues. Security issues are always prioritized regardless of who the reporter is.

  3. Purchase midPoint support from Evolveum. This dramatically increases the priority of your bug reports. Software development cannot be easily predicted, therefore we still cannot guarantee precise time period to fix the bug. However, typical fix time will be counted in days, weeks or in very rare and complicated cases in months. Those issues are known as subscriber issues, and they are always prioritized over community issues.

In any of those cases, there is a recommended procedure for bug diagnostics and reporting. There are bug reporting standards that apply to anybody, even midPoint subscribers. Evolveum provides 3rd-line support only. This means that it is expected that the issues has already passed through 1st and 2nd lines of support. The bug report should be really a report of midPoint bug, it should not be a configuration issue. Proper diagnostics techniques should be employed to investigate the issue before it is reported. The rest of this section will describe the recommended procedure.

Diagnostics is the first step that is absolutely mandatory. Troubleshooting techniques described in this chapter should be used to find out what is going on. MidPoint is a very flexible product and the vast majority of midPoint issues are caused by wrong configuration. Therefore, please make sure that your problem is not one of those. Simple mis-configuration may easily look like a bug. Try to go through midPoint documentation and understand how midPoint works. Re-read relevant parts of this book. MidPoint development team invests a huge amount of time and effort to make the error messages and log entries are understandable. Therefore, please make sure you use those facilities. Please follow the troubleshooting guides above. They are usually very helpful.

Reproducing the problem is a second step. The easiest way for us to fix a problem is being able to reproduce it. In such case, we do not just blindly fix the problem, but we can also make sure it is really gone. In most cases we create a test case in our automated test suite to make sure the problem is gone and it will not appear again. Therefore, your best strategy to make sure that the problem is fixed quickly and does not appear again is to show us how to reproduce the problem in our environment. Saying that "this and that does not work" usually does not help, as the same use case may work perfectly in other configurations. Please describe your configuration in the report.

Try to figure out what is the minimal configuration necessary to reproduce the problem. We appreciate if you could reproduce the problem using our sample resources and objects with minimal customization. This saves you a lot of time describing your environment to us, and it also saves us a lot of time to try to re-create your environment in our lab. This approach also helps you to check your configuration and to make sure you are not reporting mis-configuration as a bug.

In a very rare cases the problem cannot be easily reproduced using samples or similar simple setup. In that case we need to work with what we have. Therefore, we either need to know quite a lot about your environment to be able to set it up in our lab. If that fails, we may need access to your environment or your cooperation with diagnosing the problem. In such case, please use your common sense in what comes into the bug report. Please keep in mind that midPoint is open source project and the bug reports are public, therefore please be careful when providing sensitive information in bug reports.

When you are sure that the problem is not caused by mis-configuration, it is time to report the issue. The best way to submit a bug report is to use Evolveum bug tracking system. The registration is open to everyone. This is also the only bug reporting method available for community issues. Evolveum tracker allows you to track the progress of issue resolution, add additional information, etc. Just please keep in mind that the tracker is public and open to anyone, following the spirit of open source. Therefore, be careful about submitting sensitive information.

Please note that security issues revealing a potential security vulnerability should not be reported by using the tracker. Information in the tracker is public and this may lead to unintentional disclosure of sensitive information. Special e-mail address is provided for responsible disclosure of security-related issues:

security@evolveum.com

Typical bug report contains following information:

  • What operation have you tried or what do you want to achieve. Some "bugs" may be caused by trying to achieve something using the wrong mechanism. Having a broader perspective helps us to help you.

  • If there is a form or other input to the operation, then please describe how it was set up or filled in. E.g. an XML snippet used to import, data entered into input field, request deltas retrieved from an audit log and so on.

  • What kind of resource definition was used, how it was modified, etc. We need to know only the relevant parts. We prefer if you reproduce the problem with the simplest configuration possible (see above).

  • Any other special configuration that you feel can influence the outcome, such as custom schema, strange things in expressions, etc.

  • If the operation produced an error message in GUI, include that error message as well.

  • If there is an exception in the log files, please make sure that you include full stack trace of the exception. The exception stack trace is usually a very efficient pointer to likely cause of the problem.

  • Relevant part of the log files. You may want to have a look at the list of useful loggers above to correctly set up your logging to get the most useful data in the logs.

  • Your environment: operating system, Java platform version, target system type and version. You do not need to bother with this if the bug is obviously not environment-specific.

  • Indication of midPoint version (release) or git branch/revision that was used.

Not all of the above is required in a bug report. Use your common sense. As a rule of the thumb too much information is usually better than too little information. However, sometimes too much non-relevant information may obscure the tiny problem that would be obvious if just the right amount of information is provided.

Useful Troubleshooting Tips

Finally, there are some generic troubleshooting tips. Those are not specific to midPoint and those tips should be a second nature to any experienced engineer. Some of those were already covered. However, it may still be useful to summarize.

First of all, try to keep your troubleshooting effort methodical and systematic. It makes very little sense to just randomly poke around and hope that the bug shows its ugly head. Even though such random methods may work occasionally, they often require a lot of effort in the end. Try to follow a divide-and-conquer method. Find a boundary in the middle of midPoint, e.g. Clockwork component. Examination of clockwork traces will show you whether the problem is in the mappings or it is in the provisioning. Is the problem in provisioning? Then select another boundary. LDAP connector operation traces may be a good bet in that case. That shows you whether the problem is in midPoint or it is in the LDAP server. Are operation parameters wrong? It means that problem is in midPoint, somewhere between model and the connector. Have a look at debug logs of provisioning component. Maybe there is wrong object class in the resource definition. Have a look at debug logs on the connector. Maybe connector configuration is wrong? The log files will guide you to the problem.

MidPoint log files may look like a maze. However, it all makes sense. MidPoint has good component structure and the log files reflect that. You just need to understand how midPoint works, and you will not get lost. Just make sure that you never forget to look at the log files. Always look at the log files. When it comes to troubleshooting logfiles are your best friends.

There is one troubleshooting method that is universally applicable to almost any problem. The method involves some specialist equipment. However, this method provides surprising, almost unbelievable results. To make this method work you have to strictly follow those steps:

  1. Describe your problem to a rubber duck.

Yes, a rubber duck. That strange object that usually floats in bubble baths. The duck is a good listener. Therefore, just go ahead and describe you problem to the duck. Step by step. Talk about every detail that you have explored. Every possible solution that you have tried. Do not hurry. The duck has unlimited patience. You have to literally talk to the duck. Doing it just in your head does not work. Talk to the duck. The duck will help. It is a wise animal.

As ridiculous as this process might sound, it really works. It does wonders. It is known as rubber duck debugging method. Of course, it does not have to be a rubber duck. Any object will work as long as you really talk to it. However, choosing an object with eyes make you feel less stupid while you talk to it. Rubber duck is a popular choice.

That is it. Troubleshooting is not an easy work to do. Although it may sometime resemble witchcraft, it is in fact a science - and an art. It needs some time to find your way. However, it is a time well spent. It will be repaid many times over.

Was this page helpful?
YES NO
Thanks for your feedback